Skip to main content

What is Image Upscaling?

Image Upscaling is the process of converting low-resolution images to high-resolution using algorithms. Unlike traditional interpolation methods, AI upscaling models (like ESRGAN) can intelligently reconstruct details while maintaining image quality. For instance, the default SD1.5 model often struggles with large-size image generation. To achieve high-resolution results,we typically generate smaller images first and then use upscaling techniques. This article covers one of many upscaling methods in ComfyUI. In this tutorial, we’ll guide you through:
  1. Downloading and installing upscaling models
  2. Performing basic image upscaling
  3. Combining text-to-image workflows with upscaling
Looking for more advanced upscaling options? Check out our comprehensive Image Upscaling Guide which covers various models and use cases including portrait enhancement, product photography, and more.

Upscaling Workflow

Model Installation

Required ESRGAN models download:
1

Visit OpenModelDB

Visit OpenModelDB to search and download upscaling models (e.g., RealESRGAN)openmodeldbAs shown:
  1. Filter models by image type using the category selector
  2. The model’s magnification factor is indicated in the top-right corner (e.g., 2x in the screenshot)
We’ll use the 4x-ESRGAN model for this tutorial. Click the Download button on the model detail page.OpenModelDB_download
2

Save Model Files in Directory

Save the model file (.pth) in ComfyUI/models/upscale_models directory

Workflow and Assets

Download and drag the following image into ComfyUI to load the basic upscaling workflow: Upscale workflow
Images containing workflow JSON in their metadata can be directly dragged into ComfyUI or loaded using the menu Workflows -> Open (ctrl+o).
Use this image in smaller size as input: Upscale-input

Complete the Workflow Step by Step

Follow the steps in the diagram below to ensure the workflow runs correctly. Upscale workflow
  1. Ensure Load Upscale Model loads 4x-ESRGAN.pth
  2. Upload the input image to the Load Image node
  3. Click the Queue button, or use the shortcut Ctrl(cmd) + Enter to generate the image
The core components are the Load Upscale Model and Upscale Image (Using Model) nodes, which receive an image input and upscale it using the selected model.

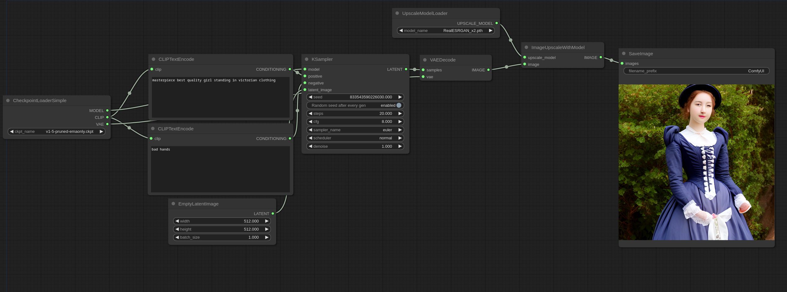
Text-to-Image Combined Workflow

After mastering basic upscaling, we can combine it with the text-to-image workflow. For text-to-image basics, refer to the text-to-image tutorial. Download and drag this image into ComfyUI to load the combined workflow: Text-to-image upscale workflow This workflow connects the text-to-image output image directly to the upscaling nodes for final processing.

Additional Tips

Model characteristics:
  • RealESRGAN: General-purpose upscaling
  • BSRGAN: Excels with text and sharp edges
  • SwinIR: Preserves natural textures, ideal for landscapes
  1. Chained Upscaling: Combine multiple upscale nodes (e.g., 2x → 4x) for ultra-high magnification
  2. Hybrid Workflow: Connect upscale nodes after generation for “generate+enhance” pipelines
  3. Comparative Testing: Different models perform better on specific image types - test multiple options