Skip to main content
Flux.1 Canny Controlnet Flux.1 Depth Controlnet

FLUX.1 ControlNet Model Introduction

FLUX.1 Canny and Depth are two powerful models from the FLUX.1 Tools launched by Black Forest Labs. This toolkit is designed to add control and guidance capabilities to FLUX.1, enabling users to modify and recreate real or generated images. FLUX.1-Depth-dev and FLUX.1-Canny-dev are both 12B parameter Rectified Flow Transformer models that can generate images based on text descriptions while maintaining the structural features of the input image. The Depth version maintains the spatial structure of the source image through depth map extraction techniques, while the Canny version uses edge detection techniques to preserve the structural features of the source image, allowing users to choose the appropriate control method based on different needs. Both models have the following features:
  • Top-tier output quality and detail representation
  • Excellent prompt following ability while maintaining consistency with the original image
  • Trained using guided distillation techniques for improved efficiency
  • Open weights for the research community
  • API interfaces (pro version) and open-source weights (dev version)
Additionally, Black Forest Labs also provides FLUX.1-Depth-dev-lora and FLUX.1-Canny-dev-lora adapter versions extracted from the complete models. These can be applied to the FLUX.1 [dev] base model to provide similar functionality with smaller file size, especially suitable for resource-constrained environments. We will use the full version of FLUX.1-Canny-dev and FLUX.1-Depth-dev-lora to complete the workflow examples.
All workflow images’s Metadata contains the corresponding model download information. You can load the workflows by:
  • Dragging them directly into ComfyUI
  • Or using the menu Workflows -> Open(ctrl+o)
If you’re not using the Desktop Version or some models can’t be downloaded automatically, please refer to the manual installation sections to save the model files to the corresponding folder.For image preprocessors, you can use the following custom nodes to complete image preprocessing. In this example, we will provide processed images as input.

FLUX.1-Canny-dev Complete Version Workflow

Run on Comfy Cloud

1. Workflow and Asset

Please download the workflow image below and drag it into ComfyUI to load the workflow ComfyUI Workflow - ControlNet Please download the image below, which we will use as the input image ComfyUI Flux.1 Canny Controlnet input

2. Manual Models Installation

If you have previously used the complete version of Flux related workflows, then you only need to download the flux1-canny-dev.safetensors model file. Since you need to first agree to the terms of black-forest-labs/FLUX.1-Canny-dev, please visit the black-forest-labs/FLUX.1-Canny-dev page and make sure you have agreed to the corresponding terms as shown in the image below.Flux Agreement
Complete model list: File storage location:
ComfyUI/
├── models/
│   ├── text_encoders/
│   │   ├── clip_l.safetensors
│   │   └── t5xxl_fp16.safetensors
│   ├── vae/
│   │   └── ae.safetensors
│   └── diffusion_models/
│       └── flux1-canny-dev.safetensors

3. Step-by-Step Workflow Execution

ComfyUI Flux.1 Canny Controlnet Step Process
  1. Make sure ae.safetensors is loaded in the Load VAE node
  2. Make sure flux1-canny-dev.safetensors is loaded in the Load Diffusion Model node
  3. Make sure the following models are loaded in the DualCLIPLoader node:
    • clip_name1: t5xxl_fp16.safetensors
    • clip_name2: clip_l.safetensors
  4. Upload the provided input image in the Load Image node
  5. Click the Queue button, or use the shortcut Ctrl(cmd) + Enter to run the workflow

4. Start Your Experimentation

Try using the FLUX.1-Depth-dev model to complete the Depth version of the workflow You can use the image below as input ComfyUI Indoor Depth Map Or use the following custom nodes to complete image preprocessing:

FLUX.1-Depth-dev-lora Workflow

Run on Comfy Cloud

The LoRA version workflow builds on the complete version by adding the LoRA model. Compared to the complete version of the Flux workflow, it adds nodes for loading and using the corresponding LoRA model.

1. Workflow and Asset

Please download the workflow image below and drag it into ComfyUI to load the workflow ComfyUI Workflow - ControlNet Please download the image below, which we will use as the input image ComfyUI Flux.1 Depth Controlnet input

2. Manual Model Download

If you have previously used the complete version of Flux related workflows, then you only need to download the flux1-depth-dev-lora.safetensors model file.
Complete model list: File storage location:
ComfyUI/
├── models/
│   ├── text_encoders/
│   │   ├── clip_l.safetensors
│   │   └── t5xxl_fp16.safetensors
│   ├── vae/
│   │   └── ae.safetensors
│   ├── diffusion_models/
│   │   └── flux1-dev.safetensors
│   └── loras/
│       └── flux1-depth-dev-lora.safetensors

3. Step-by-Step Workflow Execution

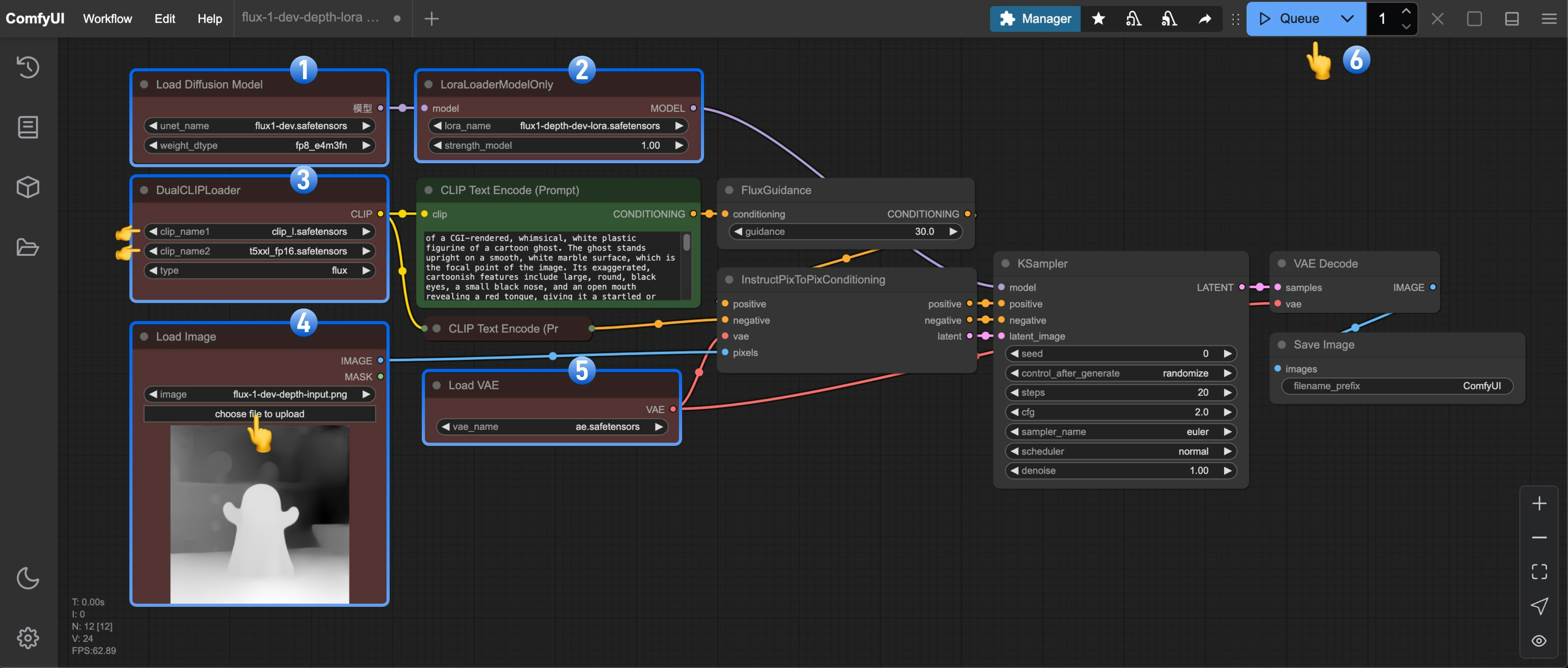
ComfyUI Flux.1 Depth Controlnet Step Process
  1. Make sure flux1-dev.safetensors is loaded in the Load Diffusion Model node
  2. Make sure flux1-depth-dev-lora.safetensors is loaded in the LoraLoaderModelOnly node
  3. Make sure the following models are loaded in the DualCLIPLoader node:
    • clip_name1: t5xxl_fp16.safetensors
    • clip_name2: clip_l.safetensors
  4. Upload the provided input image in the Load Image node
  5. Make sure ae.safetensors is loaded in the Load VAE node
  6. Click the Queue button, or use the shortcut Ctrl(cmd) + Enter to run the workflow

4. Start Your Experimentation

Try using the FLUX.1-Canny-dev-lora model to complete the Canny version of the workflow Use ComfyUI-Advanced-ControlNet or ComfyUI ControlNet aux to complete image preprocessing

Community Versions of Flux Controlnets

XLab and InstantX + Shakker Labs have released Controlnets for Flux. InstantX: XLab: flux-controlnet-collections Place these files in the ComfyUI/models/controlnet directory. You can visit Flux Controlnet Example to get the corresponding workflow image, and use the image from here as the input image.